概要
GTMのタグやFacebookピクセルコード、ヒートマップのタグなどは
scriptタグも含めて「JavaScript」関連入力欄に入力します。
※複数箇所に同じ標準イベントを設置する場合は、
重複して計上されますのでご注意ください。
ファネル全体に設置したい場合
ファネル > ファネル一覧 > 該当ファネルの【︙】操作メニュー > 共通設定
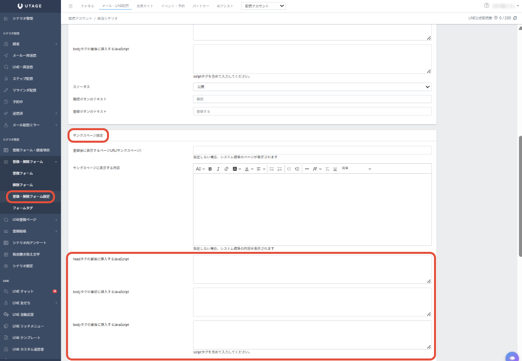
・「headタグの最後に挿入するJavaScript」
・「bodyタグの最初に挿入するJavaScript」
・「bodyタグの最後に挿入するJavaScript」
等、用途に応じてコードを入力してください。
※scriptタグを含めて入力してください。
特定のファネルページに設置したい場合
ファネル>ファネルの編集画面>ページ設定より、
【カスタムJS】を選択し、用途に応じてコードを入力してください。
シナリオの登録ページ / サンクスページに設置したい場合
メール・LINE配信 > 配信アカウント選択 > シナリオ選択 >
【登録・解除フォーム設定】を開き、
登録フォーム設定 / サンクスページ設定 より、
用途に応じてコードを入力してください。
シナリオのLINE登録ページに設置したい場合
メール・LINE配信 > 配信アカウント選択 > シナリオ選択 >
LINE登録ページ設定
より、用途に応じてコードを入力してください。
イベントの申込ページに設置したい場合
イベント・予約 > イベント選択 > 【申込フォーム設定】を開き、
登録フォーム設定 / サンクスページ設定 より、
用途に応じてコードを入力してください。
Metaピクセルコード設置時の確認点
①ピクセルコードを設置する場合、
計測したい標準イベントのイベントコードが
設置されていることをご確認ください。
・登録完了【fbq(‘track’, ‘CompleteRegistration’);】
・コンテンツビュー【fbq(‘track’, ‘ViewContent’);】
など
▼Metaピクセル標準イベントの仕様
https://www.facebook.com/business/help/402791146561655
②設置したMetaピクセルコードの
「ID=XXXXXXXXXXXXXXXX(16桁)」の部分が
Meta側のデータソース >該当のデータセットIDと一致しているか
ご確認ください。
Metaピクセルコード設置時のテスト手順
1.UTAGE側で該当ファネルページのURLを取得します。
2.Meta側でイベントマネージャー >該当のデータセット >
テストイベント >「ウェブサイトのイベント」
に手順1で取得したURLを記入してテストイベントを行います。
※テストイベントを開いたまま次のステップに進みます。
3.「受信したイベント」に「送信者:ブラウザー」のイベントが表示されたら
テストイベント成功となります。

GTM設置時のテスト手順
1.Googleタグマネージャーの「プレビュー」を押下します。

2.自動でGoogleタグアシスタントが開くので、
「ウェブサイトのURL」に
計測を行いたいページのURLを記入し「リンク」を押下します。
※Googleタグアシスタントを開いたまま次のステップに進みます。

3.記入したページが自動で開くので、
計測したいアクションを行います。
例:
ページにアクセス
LINE友だち追加
など
4.Googleタグアシスタントに戻り、
該当の「GTM-XXXXXX」をクリック >概要 >タグ を開き、
「配信されたタグ」に
該当のタグが表示されたらテスト完了です。
もし該当のタグが「未配信のタグ」に表示される場合には
下記の記事をご参考ください。
▼Googleタグマネージャーのプレビューでタグが発火しません。
https://help.utage-system.com/archives/10494











